13700K/ROG Z790-E/XFX 7900XT,追风者!再进化!G500A装机展示

废话前言:
这次给大家分享 PHANTEKS 追风者的新品 ECILPSE G500A 机箱的装机展示,不过讲真!这箱子并没有多少新鲜感,从外观和型号不难看出其也就是前作 P500A 的改进款,实际要是再往上追溯的话,P500A 还是通过 P600S 改进而来的,Haaaaa .... 算是追风者的传统艺能了,但不得不说其也还是蛮有竞争力的!依旧有着非常宽敞的内部空间以及强大的扩展性,对比 P500A 有着更加通透的网面,使其散热能力会来得更加强大,轻松应对当下硬件的发热需求,那么废话不多说,这边给大家分享展示一下,仅供参考!

具体配置:
CPU:英特尔 I7 13700K
主板:华硕 ROG STRIX Z790-E GAMING WIFI
内存:金士顿 FURY Renegade 叛逆者系列 ARGB DDR5 6000 16G×2
存储:XPG GAMMIX S70 1TB
显卡:讯景 XFX AMD RADEON RX 7900 XT 20GB 海外版
散热:华硕 ROG 玩家国度 RYUO III 龙王三代 360 AIO
电源:海韵 Vertex 峰睿 GX850 ATX3.0 金牌全模组
机箱:PHANTEKS 追风者 ECILPSE G500A
装机效果展示:












配置算准旗舰级别,选用华硕 ROG STRIX Z790-E GAMING WIFI 高端电竞主板( 定位仅次于 ROG 纯血系列),品质规格用料基本满足绝大部分玩家用户需求,颜值及灯光也是比较的能打。

搭配 CPU 13700K,散热 ROG 最新款散热 RYUO III 龙王三代 360一体式水冷,采用 Asetek 第八代方案,散热效能提升明显,全金属冷头外观样式,颜值个人觉得也还不错。

冷头屏显采用 MARTIX LED 点阵样式,配合 ARMOURY CRATE 可自定义专属动画、另具备系统监控,灯效同步及多种信仰图案显示。

选用内存金士顿 FURY Renegade 叛逆者系列 ARGB DDR5 6000 16G×2,规格方面基本够用,内存外观造型风格还不错,灯光可通过自家 FURY CTRL 软件,有着蛮多的光效及玩法,亦支持各大主板的灯光同步。

搭配显卡讯景 XFX AMD RADEON RX 7900 XT 20GB 海外版,性能管够用,外观延续这个系列简约干练低调的设计语言,依旧采用的是黑银配色,辅以简单的线条勾勒,外观易于融入不同的硬件搭配中,灯光也比较克制,只是简单 XFX 白灯。

侧外露大面积鳍片,增强进出风散热,鳍片做工紧致工整,另带有 RADEON 的 LOGO 修饰,一旁则是双 BIOS 设计的切换开关。

背板通体银色,表面极简线条修饰,整体金属感十足,也还给到这张显卡硬朗的视觉效果。

搭配电源一步到位选用的是最新出品的 ATX3.0 电源,海韵 Vertex 峰睿 GX850 金牌全模组电源,新 ATX3.0 标准下这个规格基本都能满足到当下平台需求,后面好折腾更替升级硬件。

G500A 机箱电源仓及前置额头上带有灯光设计。




RGB OFF 装机效果展示,背面带有档线板设计,走线空间比较的足,用的是海韵峰睿 GX850 原装黑色的压纹线,这原装的模组线,走线体验及观感也是非常不错的。
其它装机配件介绍:

搭配华硕 ROG STRIX Z790-E GAMING WIFI 主板,定位仅次于 ROG 纯血系列,包装正面搭配主板本体展示,烫印的型号示意,左上角 ROG LOGO ,左下角 ASUS LOGO,一旁则是一堆的图案标识,13th CORE、Z790、DDR5、LGA 1700、PCIe 5.0、AURA SYNC、WiFi 6E;给到的附件比较的丰富, ROG 信仰贴纸、说明书、ROG入会卡片、钥匙扣、WIFI 天线、显卡支架、两风扇支架、M.2 螺丝卡扣及垫片、装机扎带及散热贴。

主板外观,采用标准的 ATX 版型规格,通体黑色外观设计,马甲模块覆盖面规模极大(占了六成以上),搭配硕大败家眼及相关文字标识图案点缀,整体电竞感满满,主板背面同样也给到败家眼图案修饰。

规格方面,准旗舰 Z790,采用 8 层 PCB 设计,18+1 相供电,RAA229131 PWM 控制器,最大输出能到 90A 的 DrMOS ,对应双 8PIN 的 CPU 供电接口,满足部分发烧友的极限超频需求,硕大 I/O 模块覆盖 MOS 散热,上头的败家眼带有 ARGB 灯光设计。

上沿三个 4PN PWM 风扇接口(CPU FAN 、 AIO PUMP、CHA FAN ),两组 5V RGB 接口,高端主板标配 Debug 纠错灯及裸机开关,四条 D5 内存卡槽,单条支持 32GB,最大可以支持到 128G 的容量,支持 7800MHZ+ OC 频率,开启 AEMP II 技术,可以自动检测内存芯片,优化频率、时序及电压等参数。

新一代的 Q-Release 便捷拆装显卡按钮,前置 Type-C 10GB 及竖插 USB 3.2 GEN1 机箱 I/O 接口,另有一组横插 USB 3.2 GEN1 接口,一旁 4 个 SATA 6GB 存储接口。

PCIe 扩展方面,给到有三条 PCIe ×16 卡槽,第一条金属加固 PCIe 5.0 ×16( 由 CPU 提供 ),另两条 PCIe 4.0 ×4( 由芯片组提供 ),设定上二和三条可以没有冲突使用,而第一条则可以和 M.2 拆分 PCI-E 5.0 。下沿的拓展接口,12V + 5V RGB 接口(合着有两组)、两个 USB 2.0 接口等等等,值得一提的是附带有一个 Alternative PCIe 模式开关,可物理实现 PCIe 卡槽 Gen4/Gen3 的切换,对于使用 PCIe 3.0 延长线玩家的一大利好。

给到有五个 M.2 接口,最上边的 M.2 接口为直连 CPU ,支持 PCIe 5.0 ×4 模式,22110 规格,散热模块带有热管辅助散热,剩下的 M.2 都则均为 PCIe 4.0 模式,2280 规格,其中一个由 CPU 提供,其余则为芯片组。

一体式 I/O 挡板,从左到右分别为 HDMI 及 DP 视频输出接口、CMOS 复位按钮、BIOS FLASHBACK 更新按钮、四个蓝色 USB 3.2 GEN1 接口、六个红色的 10GB USB 3.2 GEN2 Type-A 接口、两个 Type-C 接口( 其中左边为 USB 3.2 Gen 2 10GB,右边为 USB 3.2 Gen 2x2 20GB )、2.5G LAN 接口、Wi-Fi 6E 蓝牙天线接口、音频接口。

搭配内存选用的是金士顿 FURY Renegade 叛逆者系列 ARGB DDR5 6000 16G×2,包装正面印刷有内存本体展示,搭配本体的线条图案修饰,FURY LOGO,对应的规格等信息。

本体采用矮马甲高兼容设计,外观主体采用黑色,两侧银色图案装饰条修饰,呼应散热马甲造型,两侧 FURY 相关标识文字点缀。

规格贴标,具体型号 KF560C32RSAK2-32,16G ×2 套条, 支持 INTEL XMP 3.0 认证,XMP 6400 MHZ,对应时序 CL32-38-38-80,电压 1.35V。

顶部 RGB 导光带,居中 FURY 文字 LOGO 点缀,搭配有灯光驱动软件 FURY CTRL,给到的光效及玩法都还蛮丰富的,同时支持主流主板的灯光同步支持。

搭配显卡讯景 XFX AMD RADEON RX 7900 XT 20GB 海外版,包装采用比较不一样的竖立式排版,正面型号示意,背面带有显卡本体展示及具体的规格等信息。

显卡外观延续这个系列简约干练低调的设计语言,依旧采用的是黑银配色,辅以简单的线条勾勒,正面采用大尺寸直径 100mm 三风扇散热,相比小尺寸,同等风量较低的转速可降低噪音等级,亦支持风扇低负载停转。

金属背板通体银色,表面极简线条修饰,整体金属感十足,也还给到这张显卡硬朗的视觉效果,两侧外露大面积鳍片,增强进出风散热,鳍片做工紧致工整。

双 8PIN 供电规格,侧面带灯的 XFX LOGO 点缀,另还有 RADEON 的 LOGO ,一旁则是双 BIOS 设计的切换开关。

金属背板前置带有大开孔设计,外漏里头的散热鳍片,通过贯穿式风流增强散热,这样更易于快速的带走热量,另外就是显卡尺寸方面,讯景 XFX RX 7900 XT 20GB 海外版官标 长度 344 mm,宽度 128mm,厚度 55mm。

厚度约占 2.5 个卡槽左右,接口方面给到了 3 个 DP 2.1 和一个 HDMI 2.1 接口,相比公版来讲讯景给玩家提供了更多的 DP 2.1 接口。

另值得一提的是随卡附带了一个金属的显卡支架,PCI 挡板样式,通过显卡前置给到的螺丝孔,首尾固定支撑设计,不过实际的支撑效果感觉一般,安装也比较麻烦,倒是装饰效果,感觉还不错。

搭配电源算一步到位,选用的是海韵 Vertex 峰睿 GX850 ATX3.0 金牌全模组电源,包装设计延续海韵的风格,正面居中钢硬锐利 VERTEX 系列 LOGO 及字体,金色对应 80 PLUS 金牌认证,左上角海韵标识,右边型号标识 GX-850 全模组电源、混合模式风扇支持和 ATX 3.0 / PCIe 5.0 兼容,右下角十年质保标识,里头附件给到有 Steam 充值卡、安装说明书、魔术贴、扎带、螺丝、品牌贴标、24PIN 免开机插头、电饭锅线、模组线。

搭配的是黑色的压纹模组线 ( 线径 16AWG ),观看及质感都是相当的不错,材质相比普通模组线也来得更软,更好的走线,更加的美观,对于长度无极致要求的话,完全无需后制第三方定制线。

电源尺寸不算太大,但也不小,具体尺寸为 160mm × 150mm × 86mm ( 长宽高),风扇罩样式设计,与之前推出的 SFX 电源样式颇为相似,算做是海韵最新的设计语言吧,其它与常规电源就大差不差了,黑化喷砂工艺,方正的外观,散热开孔与电源壳体为一体式压铸而成,规模比较的足,装机需小心,居中海韵标志贴标,边上另有一个 VERTEX LOGO 铭牌 ,内置采用 135mm 动态液压轴承的风扇,有着不错的静音表现。

对应尾部,电源开关旁边依旧配备有海韵电源喜闻乐见的 Hybrid Mode 风扇停转模式切换按钮,默认按压为正常运行,松开则可以实现 50% 负载下风扇停转运行,从而实现零噪音的使用体验,模组接口方面,24PIN 依旧为合二为一的设计,5 个 SATA 及 MOLEX 模组接口,搭配有 5 个 CPU / PCI-E 模组接口,下角 12VHPWR 接口,位置搭配有文字的区域示意,另值得一提的线序兼容以往的电源。

两侧海韵 LOGO 及 VERTX LOGO 修饰,规格贴标,+5V 和 +3.3V 输出电流 20A,合计输出 100W,+12V 输出电流 70A,提供最大 840W 的功率,PS!另根据官方描述,Vertex 峰睿 ATX 3.0 标准,具备有 235% 瞬时功耗,即显卡即便突然拥有 1974W 功耗,也能应付一时,还有 Vertex 峰睿 10w 或 2% 极低负载下也具备有 76% 的转换效率,在高负载时,动态响应的电压浮动仅仅不到 0.5% ,最高可达 90% 的转换效率,具备 80PLUS 金牌认证。

散热器选用的是 ROG 最新退出 RYUO III 龙王三代 360一体式水冷,延续 STRIX 序列的包装设计风格,正面产品渲染图示意,左侧型号字体烫银,下沿 ASUS LOGO、标注六年的质保、Asetek 代工生产、ASUS AURA 灯光,LGA 1700 及 AM5 支持,上角红色败家眼及 INTEL 推荐水冷产品的贴标,包装背面,图文展示产品卖点、规格、特性及认证等信息。

然后翻开包装,样式颇有自家主板产品的既视感,带有内衬夹层纸设计,里头样式与龙神 2 代一致,纸装将配件分层收纳放置包裹,里头的给到东西有:水冷散热主体、三颗 12CM ARGB 风扇、安装说明书及信仰贴纸、一分三 RGB 连接线、一分三 4PIN 风扇连接线、INTEL & AMD 背板扣具、冷排风扇固定螺丝。

散热本体,采用最新 Asetek GEN8 水冷方案,冷排两边出厂给到有透明硬塑保护,防止鳍片运输中压弯或者变形。冷排侧面 ROG 字体修饰,厚度 30mm,非之前 GEN7 的 27mm,冷头延续了上代龙王的圆柱体造型,编织包网的橡胶水管,官标长度 40cm。

冷排取下保护塑料,冷排的鳍片都是非常工整的,搭配 ARGB 风扇,黑框透明扇叶,轴流样式设计,强化散热风量和风压,风扇规格:最大转速 PWM 2200RPM ± 10%,最大风量 70.07CFM,最大风压 3.88mmH20,噪音 36.45dBA。

风扇侧面带有造型刻画,拉丝面处理修饰等,使其搭配冷排有着不错的装饰效果,常规的线材接口,5V 三针 ARGB 连接线,4PIN PWM 供电线。

圆柱体冷头采用铝制金属打造。外滚花纹理切割刻画,顶部真空镀膜镜片的 Anime Matrix LED 点阵显示屏,外圈有华硕总部坐标及 ROG 英文全称点缀。

内部采用了全新的 asetek 第八代水泵和全新三相电机方案,水管连接冷头位可活动调整设计,线材收线处带有凸起设计,表面 ROG 字体修饰。

底部为方形加大尺寸的纯铜底板,表面依旧预涂了散热硅脂。

冷头两条连接线,一条常规的 4PIN PMW 水泵温控连接线,另有一条 USB 2.0 连接线,连接至主板,实现冷头显示模式的控制与监控。

最后看看G500A, P500A 的改进款,外观大小两者基本一致,左侧板采用翻门设计,开启和闭合会比较的方便,开启和闭合会比较的方便,拆卸简单,往上提的话就可以轻松的拿下来了。

机箱正面,前置面板采用的是一体成型 MESH 金属网孔面板设计,兼顾散热的同时亦有一定的防尘效果,还可以保留灯光的通透度,机箱背部,下置电源安装,给到七个横置和三个竖置 PCI 安装位,支持安装 12/14cm 风扇排风。

出厂预装了三颗 14cm ARGB 风扇,风扇支架为可拆卸设计,向下兼容 12cm 风扇,对应支持 120/140/240/280/360/420mm 冷排规格,上沿开机按键,附带有一条 ARGB 灯带修饰。

顶部也是采用 MESH 金属网孔面板,左侧 I/O 接口,从里到外,分别有一个音频输出输入接口、两个 USB 3.0 接口、Type-C 接口、灯控模式切换按键。

顶部面板通过滑扣固定,可轻松拆卸,内支持安装三颗 12cm 风扇或两颗 14cm 风扇,对应支持 120/140/240/280/360 冷排规格。

内部最大支持 EATX 主板规格,塔式风冷最高 190mm,显卡最长 435mm。

电源仓设计,位置带有开孔可展示到电源本体,另外沿给到有一条 ARGB 灯带修饰。

搭配有可活动档线装饰面板,可替换为机箱附件中的3.5寸的硬盘支架,位置最大可以安装 6 个 3.5 寸硬盘。

右侧板同为翻门式设计,内置挡线板。

背部走线辅助有魔术贴用于固定整理,主板位置上配有大面积的开孔用于安装散热器背板,底部带有三个 2.5 寸的硬盘安装支架。

另外电源仓的内部还可以填充 4 个 3.5 寸的硬盘支架,搭上左侧的硬盘安装位,合着可以支持到 SSD×9 & HDD×10 的存储安装规模,另外就是底部,电源位置带有可拆式防尘网,其它也就没什么好说的了。
相关部分测试:

最后测试部分,室内温度 15 度左右,平台仅内存开启 XMP, 其余均为默认,WIN11 的系统,实际测试结果或多或少会有些许出入,仅供参考!首先看看鲁大师,具体的配置信息,给到的综合性能得分为 2752094。

CPU-Z。

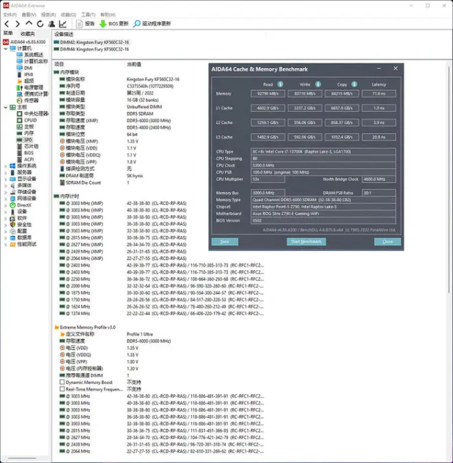
金士顿 FURY Renegade 叛逆者系列 ARGB DDR5 6000 16G×2,内存 AIDA64 跑分表现。




讯景 XFX AMD RADEON RX 7900 XT 20GB 海外版,3DMARK 各种模式下的得分如上。

FORZA HORIZON 5,2K 分辨率下平均帧 148、4K 分辨率下平均帧 122。

Borderlands 3,2K 分辨率下平均帧 137.09、4K 分辨率下平均帧 82.64。

Shadow of the Tomb Raider,2K分辨率下平均帧 101、4K 分辨率下平均帧 188;

Red Dead Redemption 2,2K 分辨率下平均帧 159.107、4K 分辨率下平均帧 127.297。

ASSASSIN’S CREED VALHALLA,2K 分辨率下平均帧 153、4K 分辨率下平均帧 94。

FARCRY6,2K 分辨率下平均帧 117、4K 分辨率下平均帧 116。

显卡 TIME SPY 压力测试 99.5% 通过,FURMARK 满载测试,GPU 频率 2000MHz 左右 ,显存 2500MHz 左右,过程 20 分钟左右,核心温度 56°C(结温 73°C),显示功耗 350W 左右。

CPU 满载温度表现,AIDA64 单烤 FPU 压力测试,13700K 真男人,20 分钟左右,P-CORE 温度最大值 77°C,E-CORE 温度最大值 64°C,CPU 显示功耗 204.56W 左右。

双烤测试,同样也是 20 分钟左右,CPU P-CORE 温度最大值 78°C,E-CORE 温度最大值 70°C,显示功耗 209.6W 左右,显卡核心温度 56°C(结温 73°C)不变,那么以上就是这台 PHANTEKS 追风者 ECILPSE G500A 机箱装机秀的全部内容了,如上仅供参考,所述仅代表个人观点,谢谢您的浏览,欢迎大家留言交流!