免费好用的UML图绘制软件有哪些?

软件名免费?转草图?生成代码?自动转换命名风格颜值打分PDDON在线画图完全免费支持支持java/typescript/c++/c#/golang/python支持类型和变量名风格自动转换5JUDE社区版免费不支持只支持java不支持3PowerDesigner免费不支持支持不支持2PlantUML完全免费不支持工具本身不支持,但有插件支持,支持比较弱不支持3visio收费不支持支持c#,c++,vb不支持5
2. PDDON如何创建UML图
新建绘图选择uml建模->具体类型

选择模板/克隆目标模板
有两种方式使用PDDON提供的UML模板
直接克隆模板
在新建uml图时选择目标模板
3. 下面带大家看看我平时工作使用PDDON绘制的UML图
用例图



活动图


状态图


部署图



组件图



时序图


类图


4. PDDON对低代码的支持
4.1 类图
PDDON 提供的UML类图工具套件为你提供了以下功能:
描述类/接口结构
Class
Field
Method
描述类之间关系
关联
聚合
组合
依赖
继承
实现
代码预览和下载
PDDON提供了实时生成和预览代码,也可以打包下载代码。
右键菜单预览某个类生成的代码
主菜单可以整体预览/下载代码
SQL预览和下载
PDDON会自动提取包含可序列化字段的类生成数据库表结构,自动转换为数据库下划线风格的表名、字段名,自动转换字段类型。
支持实时生成、预览、下载SQL脚本。
下载类图图片
您可以使用下载功能,下载图片到本地
导出导入绘图数据
当然PDDON不仅仅保存了绘图信息,而且会保存您的所有建模相关的数据,您可以使用导出设计稿功能对设计信息进行备份,也可以结合一些代码版本工具对齐进行版本跟踪和管控。
当您需要再次使用该建模设计稿时,重新导入到PDDON工作空间即可。
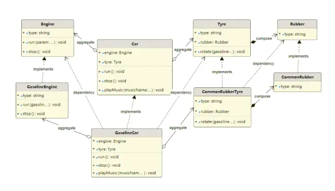
类图使用示例

4.2 数据库模型ER图
PDDON 提供的ER图工具套件为你提供了以下功能:
描述表结构
Table
Field
Key
描述查询索引
类型
索引字段规则等
SQL预览和下载
PDDON提供了实时生成和预览SQL,也可以打包下载SQL脚本。
右键菜单预览某个类生成的SQL
主菜单可以整体预览/下载SQL
代码预览和下载
PDDON会自动将表转换为实体类结构,自动转换为代码驼峰风格的类名、字段名,自动转换字段类型。
支持实时生成、预览、下载代码。
下载ER图图片
您可以使用下载功能,下载图片到本地
导出导入绘图数据
当然PDDON不仅仅保存了绘图信息,而且会保存您的所有建模相关的数据,您可以使用导出设计稿功能对设计信息进行备份,也可以结合一些代码版本工具对齐进行版本跟踪和管控。
当您需要再次使用该建模设计稿时,重新导入到PDDON工作空间即可。
ER图使用示例

4.3 快捷转换
PDDON还支持UML类图和ER图之间的快速互转,节省设计时间。
5. 总结
总得来说,PDDON作为UML建模界的后期之秀,虽然是一款完全免费的画图软件,在绘图的美观和易用性上几乎完胜市面上的免费软件,在低代码方面的功能比一般商业软件做的更加周到,可以极大简化开发人员的画图操作,大量减少开发人员的代码编写时间。
PDDON除了可以用来UML建模,还支持流程图、架构图、思维导图、数据库模型图、鱼骨图、韦恩图、网络拓扑图、自由风格绘图等等一系列绘图,有了PDDON,再也不用担心找不到好用的画图工具了。

