欢迎光临散文网
会员登陆 & 注册
手机站
首页
散文
诗歌
杂文
随笔
日记
小小说
散文网
»
生活
»
日常
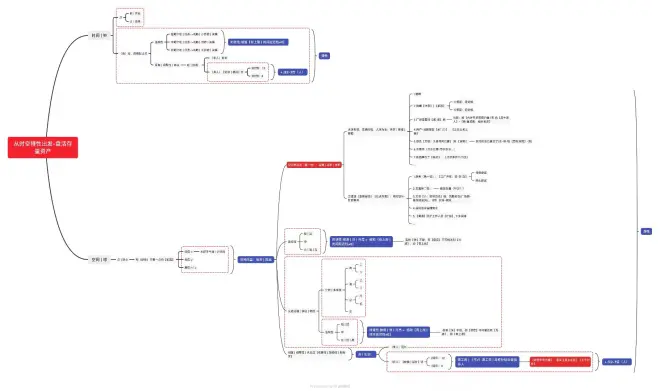
» 从时空特性出发,打通内循环,盘活存量资产
从时空特性出发,打通内循环,盘活存量资产
2023-06-14 11:28 作者:
小白942
0
人读过
|
我要投稿
从时空特性出发-盘活存量资产
从时空特性出发-盘活存量资产
标签:
我喜欢(
)
本文
作者的其他文章
从时空特性出发,打通内循环,盘活存量资产的评论 (共
条)
分享到微博
请遵守国家法律
小白942
发短消息
关注TA
你可能也喜欢这些文章
赛好办在线考试学习系统优势都有哪些?
又成功对线破防了一名乌贼
北京雅靓张瑛丽告诉你解密皮肤凹陷的奥秘
「旗」开得胜
跨越双向路面保护,绿意盎然的丝制公路护栏网
腾讯企点的协作功能有哪些
高歌互惠生:什么是来华互惠生?一文看懂!
申论从50到72的提分经验贴
ISO/IEC 27701:2019隐私信息管理体系标准
奥田集成灶,让人相见恨晚的厨电好物
最新发布的文章
农发行河津市支行做好年终决算工作
农发行河津市支行持续加强反洗钱工作管理
农发行河津市支行扎实做好安保工作
农发行河津市支行组织开展宪法主题宣传活动
农发行河津市支行开展"挺膺担当,强国复兴"主题团日活动
年终总结2023,布局2024,挑一个目标置顶一整年!
12月20日维护结束,冰雪嘉年华开启!
2023扫文—高热不止 by 黄昏密度
Dive 55 工作的平衡
时尚 | 时尚趋势是如何做出来的?
三星 Galaxy S24 Ultra,HP2SX两亿像素主摄,骁龙8Gen3超频版,钛合金机身,类2K直屏
重庆TOP DECK超牌12月16日游戏王OCG积分赛环境战报
致命公司多人联机mod,汉化游戏下载使用安装教学!
致命公司多人mod,超全MOD模组管理器
战网下载卡在45%登录失败提示2045报错/战网一键下载注册教程!