Java工程师 基础+实战 完整路线图(详解版)
经常有朋友私信我某个资料全不全 这里我还是给过我路线图吧 不一定需要一个资料全 你就开始学 集百家所长 来进行学习!如果这个资料缺少某一部分 你就学其他的 学完了以后 再去看其他的课程 你没学的部分就好 不用拘泥于资料
Java 基础
Java 是一门纯粹的面向对象的编程语言,所以除了基础语法之外,必须得弄懂它的 oop 特性:封装、继承、多态。此外还有泛型、反射的特性,很多框架的技术都依赖它,比如 Spring 核心的 Ioc 和 AOP,都用到了反射,而且 Java 自身的动态代理也是利用反射实现的。此外还有 Java 一些标准库也是非常常见,比如集合、I/O、并发,几乎在 Web 开发中无处不在,也是面试经常会被问到的,所以在自学 Java 后端之前,不妨先打好这些基础,另外还有 Java8 的一些新特性,也要重点关注,比如 Lambda 表达式、集合的 Stream 流操作、全新的 Date API 等等,关于新特性,我也写了几篇关于这方面的博客,请自行找吧,就不贴出来了。
数据库
关于 sql 方面:SQL 教程、MySQL 教程
我是了解了一些基础语法之后,就直接跟着视频的老师做一些表操作实战练习了,比如单表查询、多表查询等。我建议学 sql 切勿眼高手低,需多加练习,不要只看懂了就行,因为工作中写得一手简练的 sql 是非常重要的。在这里我说下我在项目一直秉承着 sql 语句是能避免多表查询就避免多表查询,能够分开多条语句就分开多条语句,因为这里涉及到多表查询性能和数据库扩展的问题。
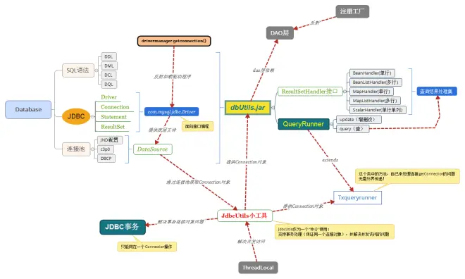
关于 JDBC 方面:JDBC 教程、 JDBC 获取连接对象源码分析
你需要弄懂 JDBC API 的用法,其实它只是一组规范接口,所有数据库驱动只要实现了 JDBC,那么我们就可以通过标准的 API 调用相应的驱动,完全不用知道驱动是怎么实现的,这就是面向接口编程的好处。而且对于 JDBC 我是直接看视频去理解的,跟着视频做了一个基于 Apache Dbutils 工具做了一个具有事务性的小工具,我特意用思维导图总结了一下:

Web 基础
曾经开源中国创始人红薯写了一篇文章「初学 Java Web 开发,请远离各种框架,从 Servlet 开发」,我觉得他说的太对了,在如今 Java 开发中,很多开发者只知道怎么使用框架,但根本不懂 Web 的一些知识点,其实框架很多,但都基本是一个套路,所以在你学习任何框架前,请把 Web 基础打好,把 Web 基础打好了,看框架真的是如鱼得水。
关于 Web 基础这方面数据推荐,我当时是看的是「Tomcat 与 Java Web 开发技术详解」,很详细地讲解了整个 Java Web 开发的技术知识点,但现在看来,我觉得里面讲的有一些技术确实有点老旧了,不过可以了解一下 Java Web 开发的历史也是不错的。所以在 Web 基础这方面我都是看某客的崔老师讲的「超全面 Java Web 视频教程」,讲得很详细很生动,还有实战项目!
关于 JSP,你只要了解它其实就是一个 Servlet 就行了,关于它的一些标签用法,我认为可以直接忽略,因为现在互联网几乎没哪间公司还用 JSP,除了一些老旧的项目。现在都是流行前后端分离,单页应用,后端只做 API 接口的时代了,所以时间宝贵,把这些时间重点放在 Servlet 规范上面吧。
Web 主流框架
Java Web 框架多如牛毛,等你有一定经验了,你也可以写一个 Web 框架,网上很多说 Spring、Struts2、Hibernate 是 Java 三架马车,我只想说,那是很久远的事情了,我严重不推荐 Struts2、Hibernate,相信我,一开始只需要上手 Spring、SpringMVC、Mybatis 就可以了,特别是 Spring 框架,其实 Spring 家族的框架都是很不错的。
但是提醒一点就是,千万不要沉迷于各种框架不能自拔,以会多种用法而沾沾自喜,导致知其然而不知其所以然。
Spring其核心思想就是 IOC 和 AOP:
谈谈对 Spring IOC 的理解
Spring 面向切面编程
SpringMVC 它的思想是全部请求统一用一个 Servlet 去做请求转发与控制,这个 Servlet 叫 DispatcherServlet:
SpringMVC 初始化过程
SpringMVC 处理请求过程
Mybatis 它可实现动态拼装 sql,避免了几乎所有的 JDBC 代码和手动设置参数以及获取结果集:
mybatis 入门教程
Mybatis 深入浅出系列
Web 框架进阶
使用了 SSM 框架后,你会觉得框架也不过这么回事,如果你对 Spring 有过大概了解,你也会产生想写一个「山寨版」Spring 的心思了,一个轻量级 Web 框架主要具备以下功能:
可读取用户自定义配置文件,并以此来初始化框架;
具备 Bean 容器,管理项目的类的对象生命周期;
具备依赖注入,降低类之间的耦合性;
具备 AOP 功能,使项目可进行横向编程,可不改变原有代码的情况增加业务逻辑;
具备 MVC 框架模式。
其实除了 SSM 之外,Web 框架可谓是百家齐放,其中以 Spring 全家桶最为耀眼,在这里我极力推荐两个 Spring 家族框架:SpringBoot 和 SpringCloud。
SpringBoot 弥补了 Spring 配置上的缺点,再也不用为繁杂的 xml 费劲精力了,堪称是 Java 后端开发的颠覆者,推荐书籍「Java EE 开发的颠覆者:SpringBoot实战」
SpringBoot 构建 web 项目
SpringBoot 自动化配置源码分析
自定义 SpringBoot Starter
spring-boot-starter-tutorial
SpringCloud 是一个微服务架构,能够将项目按照业务分成一个个微服务,每个微服务都可独立部署,服务之间互相协调。当一个项目越来越大时,随之而来的是越来越难以维护,此时将项目拆分成若干个微服务、单独维护、单独部署,也可以降低项目不同业务间的耦合度。推荐书籍「Spring Cloud 与 Docker 微服务架构实战」,这本书将 Docker 与微服务完美地结合在一起,堪称完美!
Spring Cloud 中文官网
其它技术
Redis:一个高性能的 key-value 数据库,当有并发量很高的请求时,将数据缓存在 Redis 中,将提高服务器的响应性能,大大减轻数据库的压力。
redis 中文官网
redis 教程
Git:世界上最先进的分布式版本控制系统,建议所有初学者从命令行开始使用 Git!
最全 Git 教程
Git 的一些常用命令
Maven:一个用于构建项目的工具,将项目间的依赖通过 xml 完美地组织到一起,可通过编译插件将项目编译成字节码文件。还有类似的 Gradle 也是不错的选择。
maven 的 pom.xml 文件详解
Linux:至少要求常用的命令会用,能够在 linux 环境下部署项目。
Linux 命令大全
最全的 SSH 连接远程终端教程
Docker:简直是项目部署神器啊,来不及解释了,看我 Docker 系列博客,开启 Docker 之旅吧!推荐书籍「Docker 技术入门与实战」,中国首部 Docker 著作!
Docker 实战(一)
Docker 实战(二)
Docker 实战(三)
docker-deploy-tutorial
开发工具
工欲善其事,必先利其器,以下是我推荐的一些开发工具:
Intellij IDEA:Java 开发最好的 IDE,这个是公认的,我一开始是用 Eclipse 的,后来用了 Intellij IDEA,才发现 Eclipse 就是一坨屎,所以我以过来人劝你们不要使用 Eclipse,直接 Intellij IDEA!
IntelliJ IDEA 使用教程
Iterm2:macOS 最好用的终端!
Chrome:人生苦短,请用 Chrome,来不及解释了,快上车!
Postman:很好用的一个接口调试工具。



java语言本身不难学,但是技术太多,所以学java很费劲。回想一下,基本上每个初学者,在刚学习java的时候可能都会问别人这么一句话,你怎么知道的哪个方法(api)在哪个包里的?呵呵,无他,唯手熟尔。
1 基础是王道。我们的基础要扎实扎实再扎实。
以上面的整个流程来看java的技术分支很多,要想完全掌握是绝对不可能的。我们只有从中精通1到2个部分。但是java也是有通性的,所谓万变不离其宗。java的所有编程思路都是“面向对象”的编程。所以大家在往更高境界发展以前一定要打好基础,这样不管以后是jree还是j3d都有应刃而解的感觉。在这里强烈推荐“java编程思想”.
2 所谓打好基础并不是说要熟悉所有的java代码。我说的意思是要了解java的结构。class,methode,object,各种套用import,extend 让自己在结构上对java有个立体而且整体的了解即刻。其实java的学习不用固执于对代码的熟悉,1来java本身带有很多demo,java2d
的所有问题几乎都有demo的样例。2来java是开放代码,即使没有demo网络上也有很多高手把自己的代码分享。所以不要怕没有参考,参考是到处都有的。
3 最后还有1点经验和大家分享,对sun的api一定要学会活用,不论是学习还是作为参考api都有很大的帮助,在完全了解java的结构的基础上,不论什么方法都是可以通过api来找到的.所以不要怕找不到方法,了解结构,了解api就能找到方法。
重点
精通:能够掌握此技术的85%技术要点以上,使用此技术时间超过两年,并使用此技术成功实施5个以上的项目。能使用此技术优化性能或代码,做到最大可能的重用。
熟练:能够掌握此技术的60%技术要点以上,使用此技术时间超过一年,并使用此技术成功实施3个以上的项目。能使用此技术实现软件需求并有经验的积累在实现之前能做优化设计尽可能的实现模块或代码的重用。
熟悉:能够掌握此技术的50%技术要点以上,使用此技术时间超过半年上,并使用此技术成功实施1个以上的项目。能使用此技术实现软件需求。
了解:可以在实际需要时参考技术文档或帮助文件满足你的需要,基本知道此项技术在你运用是所起的作用,能够调用或者使用其根据规定提供给你的调用方式。
祝你学有所成!!!加油 少年!!
