【AI绘画】插件安装/更新/设置/卸载教程:基础教程补完计划
基础教程补完计划:插件安装/设置/卸载教程
前排提醒:您正在看的是一篇基础教程!本篇教程是为了补全这个专栏的内容~

插件一览/更新
打开 WebUI,在 “扩展” 一栏可以找到如下的选项卡。点入扩展时,会首先在 “已安装” 页面。
该页面会展示目前安装的插件。
重点:所有插件相关的操作完毕都需要点击图中这个橙色按钮 “应用并重启用户界面” !!

左侧的对勾表示是否启用该插件,可以通过点击对勾切换 启用/禁用 插件。

点击检查更新将会检查全部插件的更新(比较慢,推荐使用启动器的这个一键更新按钮)

同样,启动器内的对勾也是可以管理插件启用的。
注意:为了避免未知错误,启动器只有在 WebUI 处于关闭状态的时候才支持管理插件。
使用启动器管理插件的时候,请先关闭 WebUI。

插件安装
有几种办法可以安装插件。所有的插件都会被安装在 WebUI 目录底下的 “extensions” 文件夹里。
记住所有插件相关的操作完毕都需要点击 “应用并重启用户界面” !!
从插件列表安装
在 “可用” 一栏,点击 “加载自”,就会加载目前可用的插件列表。加载后在下方可以筛选插件类型。
在右侧点击相应的 Install 按钮安装。

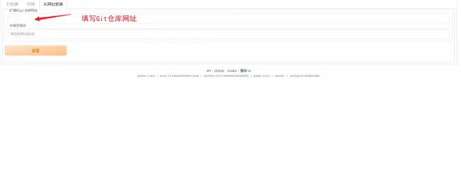
从Git网址直接安装
“从网址安装” 一栏可以填写Git地址,点击安装会自动安装。
常见的链接,比如这种:https://github.com/Akegarasu/sd-webui-model-converter
又或者是这个:https://jihulab.com/hunter0725/sd-webui-controlnet
都是需要直接填写到这里,点击安装的。

不要打开网页下载压缩包!不要打开网页下载压缩包!
很多教程教你去下载压缩包都是害人的!!!!
从网页直接下载压缩包,不会附带一个叫 “.git” 的文件夹,“.git” 文件夹会存放版本信息,没有了这个就无法正常管理、升级、切换版本。就比如这样

手动使用指令安装
此方法需要你安装git。
直接进入 extensions 文件夹内,执行下方指令即可
插件卸载
直接进入 extensions 文件夹内,删除你不想要的插件文件夹即可。

插件设置
很多插件都有自己的单独设置,可以在 WebUI 的 “设置” 一栏中找到。

设置完毕需要点击保存设置,然后点击重启。

